都内で働くSEの技術的なひとりごと / Technical soliloquy of System Engineer working in Tokyo

都内でサラリーマンやってます。SQL Server を中心とした (2023年からは Azure も。) マイクロソフト系(たまに、OSS系などマイクロソフト以外の技術も...)の技術的なことについて書いています。日々の仕事の中で、気になったことを技術要素関係なく気まぐれに選んでいるので記事内容は開発言語、インフラ等ばらばらです。なお、当ブログで発信、発言は私個人のものであり、所属する組織、企業、団体等とは何のかかわりもございません。ブログの内容もきちんと検証して使用してください。英語の勉強のため、英語の

2014-08-20から1日間の記事一覧

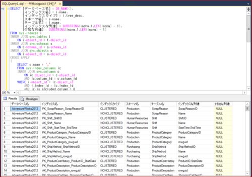
インデックスと付加列を列挙してみる

今回のやることを説明してみる あるデータベースに存在する、インデックスの一覧を抽出するクエリを作成し、動作確認をします。この手のクエリは、できなくて困っている人が結構いますね。実現するために抽出プログラムをゴリゴリ書いたりすることも多いかと…